如何手动地记录Zoho Desk内的工单?

如何手动地记录Zoho Desk内的工单?

如今,大多数企业通过电话为客户提供服务。 因此,一旦客服人员通过电话听到了客户想要的内容,他应该立即记录一个工单以确认问题。

















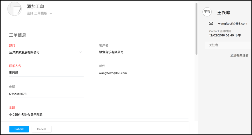
Zoho Desk提供一个直观的添加工单界面,让您能够快速地记录工单。这里是添加工单的几个步骤
  1. 工单模块,点击位于顶部工具栏的  图标。 
  2. 指定工单应所属的合适的部门 (如果您有多个)。
  3. 输入请求者的联系人名。如果请求者是现有的用户,则您可以从推荐的联系人内选择。
  4. 输入请求者的姓名。在您选择一个关联了客户的推荐联系人之后,客户名字段是自动填充的。
  5. 输入请求者的邮箱地址电话。在您选择了一个具有这些详细信息的推荐联系人之后,邮箱和电话字段是自动填充的。
  6. 输入您工单的主题,向客户请求添加其它的工单属性与上下文信息。
  7. 点击提交。 
客户将会接收到一封包含工单编号和其它相关信息的邮件通知。 

注意:
  • 当一个还不存在于Zoho Desk内的请求者提交工单时,系统将会添加一个新的联系人(包含姓名,邮箱以及其它相关详细信息) 。这同样适用于客户和产品。 
  • 在您创建工单时,您可以添加附件。虽然您可以上传多个文件,但需确保每个文件的大小在20 MB以内。
  • 当一位客服人员创建新工单时,该客服人员/提交者会默认作为工单的所有者。

    • Related Articles

    • 创建工单模板

      工单模板是一组预定义字段值, 可应用于特定的支持请求。它通过在手动提交工单时预先填充值来简化工单创建。该模板可以包括标准字段的值和您拥有的任何自定义字段。例如,可以为频繁提交的支持问题创建单独的模板。此外,模板可以对终端用户和客服人员或仅客服人员可见。 注意: 只有具有管理邮件和工单模板角色权限的用户才能够访问此功能。 工单模板只可用于专业版和企业版的Zoho Desk。 创建工单模板: 点击顶部栏内的设置图标 (  ) 。 在设置落地  页,点击定制下的模板。 在模板 菜单下,点击工单模板。 ...
    • 循环分配工单

      简单地说, 轮询是一组循环。在Zoho Desk中, 轮询是一种将工单分配给客服人员的方法。循环规则会将收到的工单公平地分配给一组客服人员。例如, 您可能有4位客服人员,并且作为管理员,您希望将所有新的工单平均分配给它们。所以,当您收到20个新的工单, 将分配给每位客服人员5个工单。 循环分配规则将自动分配工单,无需任何的手动干预。它可以确保您的客服人员不会将精力过多投注在工单挑选上, 把棘手的工单暂且放一放。 均衡工单量 循环分配规则确保您Zoho Desk内客服人员的工单负荷的平衡性。即, ...
    • 创建和使用宏

      宏是一组可以针对Zoho Desk中的工单所执行的操作。这些操作包括发送邮件、创建任务以及使用指定值更新工单中的字段。您可能每天都执行一系列操作,或者经常执行某些操作。您可以将所有这些操作组合在一个宏中,该宏可以由客服人员手动应用于工单。 这样您就不必在工单界面上花费额外的精力执行三种不同的操作。 举例来说,以下场景讲解了如何通过使用宏来让工作更轻松: 场景 - 您是客户支持主管,并接到客户的电话,报告其应用程序中的错误。在谈话之后,您提出支持请求并执行以下一系列操作: 发送通知邮件给客户。 ...
    • 默认的工单字段是什么?

      大多数情况下,一张工单将包含客户的姓名、邮箱、主题和请求的描述。除了这些之外,还有一些标准字段,您的客户在提交工单时可以选择填写。例如,他们可以输入产品版本,设置优先级,并指定类别。还有一些只能由客服人员或自动规则所填充的其他字段。例如,工单所有者、到期日期、状态等.., 这里是您Zoho Desk内可用的标准字段: 部门:  ...
    • 什么是工单标签?

      工单标签允许您把工单与帮助台中的其他标准模块连接起来。这些标签提供有关工单的上下文信息,如工单活动、待处理的任务、支持的文件、解决方案等。让我们详细地看一下不同类型的标签。 历史 工单历史(或审计跟踪),显示了支持团队对每一个工单相关联的一系列活动。历史允许您审查您的技术支持客服人员和系统自动化所采取的所有行动,方便您查看完整的情况信息。 这里是工单历史的记录方式: 下面是工单历史中的信息: 客服人员活动,包括发送回复、编辑工单属性、更改所有权、应用宏等。 ...